क्लास के बीच छह मुख्य प्रकार के संबंध हैं: विरासत, वास्तविकीकरण / कार्यान्वयन, संयोजन, अग्रगामीता, संबंध, और निर्भरता। छह संबंधों के लिए तीर निम्नलिखित हैं:
फिर हम क्लास संबंध के विशिष्ट सामग्री को समझने के लिए आते हैं।

छह प्रकार के संबंध
छह प्रकार के संबंधों में, संयोजन, अग्रगामीता और संबंध जैसे तीन प्रकार के संबंधों की कोड संरचना दूसरी क्लास के संदर्भ को संग्रहीत करने के लिए विशेषताओं का उपयोग करने के समान है। इसलिए, उन्हें सामग्री के बीच संबंध द्वारा अलग किया जाना चाहिए।
विरासत
विरासत है भी कहलाता हैसामान्यीकरण और माता-पिता और बच्चे क्लास के बीच संबंध को वर्णित करने के लिए उपयोग किया जाता है। एक माता-पिता क्लास को आधार क्लास भी कहा जाता है, और एक उपक्लास को व्युत्पन्न क्लास भी कहा जाता है।
विरासत संबंध में, उपक्लास माता-पिता क्लास के सभी कार्यों को विरासत में प्राप्त करती है, और माता-पिता क्लास में सभी विशेषताएं, विधियां और उपक्लासें होती हैं। उपक्लास माता-पिता क्लास की समान जानकारी के अलावा अतिरिक्त जानकारी भी संग्रहीत करती है।
उदाहरण के लिए: बसें, टैक्सी और कारें कारें हैं, उनके सभी के नाम होते हैं, और वे सभी सड़क पर हो सकते हैं।
वास्तविकीकरण / कार्यान्वयन
कार्यान्वयन (कार्यान्वयन) मुख्य रूप से निर्दिष्ट करने के लिए उपयोग किया जाता हैइंटरफेस और कार्यान्वयन क्लास के बीच संबंध .
एक इंटरफेस (एक सहितअमूल्य क्लास ) विधियों का एक संग्रह है। कार्यान्वयन संबंध में, एक क्लास एक इंटरफेस को कार्यान्वित करती है, और क्लास में विधियां इंटरफेस घोषणा की सभी विधियों को कार्यान्वित करती हैं।
उदाहरण के लिए: कारें और जहाज वाहन हैं, और वाहन केवल एक गतिशील उपकरण की एक सामान्य अवधारणा है, और जहाज और वाहन विशिष्ट गतिशील कार्यों को वास्तविक बनाते हैं।
संयोजन:पूर्ण और भाग के बीच संबंध, लेकिन पूर्ण और भाग को अलग नहीं किया जा सकता है .
संयोजन संबंध क्लास के पूर्ण और भाग के बीच संबंध का प्रतिनिधित्व करता है, और समग्र और भाग का एक साथ जीवनकाल होता है। जब भी समग्र वस्तु मौजूद नहीं रहती है, तो कुछ वस्तुएं मौजूद नहीं रहती हैं, और वे सभी एक ही जीवन में मर जाती हैं। उदाहरण के लिए, एक व्यक्ति सिर और शरीर से बना होता है। दोनों अलग नहीं किए जा सकते हैं और साथ-साथ अस्तित्व में होते हैं।
एग्रीगेशन: पूर्ण और भाग के बीच संबंध, और पूर्ण और भाग को अलग किया जा सकता है।
एग्रीगेट रिलेशन वर्ग के पूर्ण और भाग के बीच संबंध का भी प्रतिनिधित्व करते हैं, सदस्य वस्तु पूर्ण वस्तु का हिस्सा होती है, लेकिन सदस्य वस्तु पूर्ण वस्तु से स्वतंत्र रूप से अस्तित्व में हो सकती है।
उदाहरण के लिए, बस ड्राइवर और कार्य वस्त्र और टोपी समग्र संबंध का हिस्सा हैं, लेकिन उन्हें अलग किया जा सकता है। कार्य वस्त्र और टोपी अन्य ड्राइवरों पर भी पहने जा सकते हैं। बस ड्राइवर अन्य कार्य वस्त्र और टोपी भी पहन सकते हैं।
संबंध संबंध
संबंध: इंगित करता है किएक वर्ग का एक गुण दूसरे वर्ग के एक उदाहरण (या उदाहरणों) को संदर्भित करता है .
संबंध है वर्ग और वर्ग के बीच सबसे आम उपयोग किया जाने वाला संबंध है, जिसका अर्थ है कि एक प्रकार की वस्तु और दूसरे प्रकार की वस्तु के बीच एक संबंध है।सबसे आम रूप से उपयोग किया जाने वाला वर्ग और वर्ग के बीच संबंध, जिसका अर्थ है कि एक प्रकार की वस्तु और दूसरे प्रकार की वस्तु के बीच एक संबंध है।संयोजन और एग्रीगेशन भी संबंधित संबंधों में आते हैं , लेकिन संबंधों के वर्गों के बीच संबंध अन्य दो की तुलना में कमजोर होते हैं।
चार प्रकार के हैंसंबंध : द्विदिशात्मक संबंध , एक दिशात्मक संबंध , स्वयं संबंध , और बहु-संख्या संबंध .
उदाहरण के लिए: कारें और ड्राइवर, एक कार एक विशिष्ट ड्राइवर के साथ संबंधित होती है, और एक ड्राइवर बहुत सारी कारें चला सकता है।
यूएमएल आरेखों में, द्विदिशात्मक संबंधों में हो सकते हैंदो तीर या कोई तीर नहीं , और एक दिशा वाले संबंध या स्व-संबंधों में हैंएक तीर .
एक बहुलता संबंध में, आप संबंधित रेखा पर सीधे एक संख्या जोड़ सकते हैं ताकि संबंधित क्लास में वस्तुओं की संख्या को दर्शाया जा सके।
-
-
-
-
-
m..n: कम से कम m, अधिकतम n (m<=n)
निर्भरता: मान लें कि क्लास A में परिवर्तन के कारण क्लास B में परिवर्तन होता है, तो कहें कि क्लास B क्लास A पर निर्भर है।
अधिकांश मामलों में, निर्भरताएँ एक क्लास के विधियों में प्रतिबिंबित होती हैं जो दूसरी क्लास की वस्तु को पैरामीटर के रूप में उपयोग करती हैं .
एक निर्भरता संबंध एक “उपयोग” संबंध है। किसी विशेष चीज में परिवर्तन उसका उपयोग करने वाली अन्य चीजों को प्रभावित कर सकता है, और जब आवश्यक हो तो एक चीज दूसरी चीज का उपयोग करते हुए निर्भरता का उपयोग करते हैं। उदाहरण: कार गैसोलीन पर निर्भर है। यदि गैसोलीन नहीं है, तो कार चलाने में असमर्थ होगी।

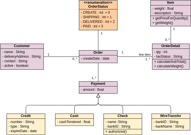
क्लास आरेख – ऑर्डर प्रणाली
नीचे दिए गए क्लास आरेख एक रिटेल कैटलॉग से ग्राहक के आदेश का मॉडलिंग करता है। मुख्य क्लास है आदेश. इसके साथ संबंधित हैं ग्राहक खरीदारी करने वाला और भुगतान. एक भुगतान चार प्रकार में से एक है: नकद, चेक, क्रेडिट या वायर ट्रांसफर. आदेश में शामिल है आदेश विवरण (लाइन आइटम), प्रत्येक के साथ उसका संबंधित आइटम.
उपयोगकर्ता-निर्धारित सीमा के साथ वर्ग आरेख

इस टेम्पलेट को संपादित करें
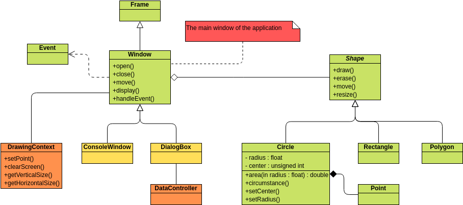
छह प्रकार के संबंधों में, संयोजन, एग्रीगेशन और संबंध की कोड संरचना एक ही है, और इसे संबंध की ताकत से समझा जा सकता है। मजबूत से कमजोर क्रम है: विरासत → कार्यान्वयन → संरचना → एग्रीगेशन → संबंध → निर्भरता . निम्नलिखित एक पूर्ण UML आरेख है।
यह पोस्ट Deutsche, English, Español, فارسی, Français, Bahasa Indonesia, 日本語, Polski, Portuguese, Ру́сский, Việt Nam, 简体中文 और 繁體中文 में भी उपलब्ध है।